Tomcat如果以命令行的方式启动,JVM以及程序参数的设置非常简单,只要修改命令文件中的参数就可以了。偶尔接触到Tomcat在Windows上以Service的形式启动,找到JVM设置的位置,花了不少的冤枉时间,因为Tomcat文档几乎没有提到。
JVM以及程序参数
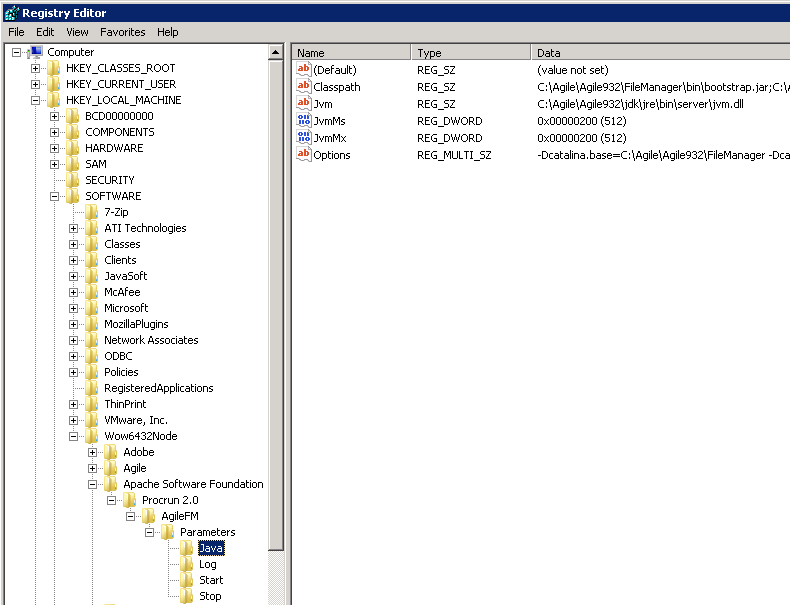
Tomcat被注册为Service之后,相应的所有启动参数全部写到注册表中,具体的路径就是:
1
2
3
4
5
6
7
8
9
10
11
HKEY_LOCAL_MACHINE
|_____________SOFTWARE
|______Wow6432Node
|______Apache Software Foundation
|_______________Procrun 2.0
|________Service名称
|_______Parameters
|_______Java
|_______Log
|_______Start
|_______Stop
如图所示

JAVA_HOME
JAVA_HOME的设置超出我的想象,它是以jvm.dll路径的设置来查找JAVA_HOME的。所以,只要设置Jvm路径。
MS/MX
这两项单独设置,分别是JvmMs和JvmMx
其他参数
设置JVM的其他参数或者程序参数,都设置在Options键值中,每个参数必须分行写。比如
1
2
3
4
5
6
-XX:MaxPermSize=512M
-XX:NewSize=1300M
-Dcatalina.base=C:\Agile\Agile932\FileManager
-Dcatalina.home=C:\Agile\Agile932\FileManager
-Dagile.fileServer.config.file=C:\Agile\Agile932\agileDomain\config\server.conf
-Djava.io.tmpdir=C:\Agile\Agile932\FileManager\temp
注意:每个参数行的最后不能留有任何空格,否则启动服务时Windows Event会报参数错误。
日志
Stdout
以StdOutput为auto的键值,日志名为serviceName-stdout.log
Stderr
以StdError为auto的键值,日志名为serviceName-stdout.log
如果不设置上述两项,只会有唯一一个catalina.log的日志。